Using local AI models

Generate SQL from natural language using AI CLI Proxy or Ollama for privacy-first AI

LLMs (Large Language Models) can be used to generate code from natural language questions. Popular examples include GitHub Copilot , OpenAI's GPT-4 or Anthropic's Claude .
SQL Workbench supports two modes for AI-powered SQL generation, both running locally on your machine for maximum privacy:
  • AI CLI Proxy - Connect to cloud AI providers (Claude, Gemini, Codex, etc.) through locally installed CLI tools
  • Ollama - Run the DuckDB-NSQL model entirely offline on your machine

Option 1: AI CLI Proxy (Recommended)

The AI CLI Proxy is a lightweight local server that bridges SQL Workbench to various AI command-line tools installed on your machine. This gives you access to powerful cloud AI models while keeping your data local - the proxy runs on your machine and only sends the table schema and your question to the AI provider.

Supported Providers

  • Claude - via the claude CLI
  • Gemini - via the gemini CLI
  • Codex - via the codex CLI
  • Continue - via the cn CLI
  • OpenCode - via the opencode CLI

Setup

1. Install at least one of the supported AI CLI tools on your machine and authenticate with the provider.
2. Install and start the AI CLI Proxy from github.com/tobilg/text-to-sql-proxy :
# Install globally
npm install -g text-to-sql-proxy

# Or run directly with npx
npx text-to-sql-proxy
The proxy will start on http://localhost:4000 by default.
3. In SQL Workbench, open the AI settings (wand icon in the sidebar), select AI CLI Proxy mode, and choose your preferred provider from the dropdown.

Option 2: Ollama (Offline)

For completely offline AI generation, you can use Ollama with the DuckDB-NSQL model. This model was specifically trained for DuckDB SQL syntax with 200k DuckDB Text-to-SQL pairs.
DuckDB-NSQL is a Text-to-SQL model created by NumberStation for MotherDuck. It's hosted on HuggingFace and on Ollama . There are also some nice blog posts worth reading:

Setup

1. Install Ollama on your local machine.
2. Download the DuckDB-NSQL model:
ollama pull duckdb-nsql:7b
The default model is 3.8GB. There are smaller quantized models available, but answer quality may be lower.
3. Start Ollama with CORS enabled for SQL Workbench:
OLLAMA_ORIGINS="https://sql-workbench.com" ollama serve
Setting the OLLAMA_ORIGINS environment variable is necessary to enable CORS for the browser-based SQL Workbench.
4. In SQL Workbench, open the AI settings and select Ollama mode.

Using AI in SQL Workbench

Enable the AI feature in SQL Workbench by clicking the wand icon in the sidebar:
You need to create a local table first, as the AI model needs a schema to work with. For example, you can create a table with AWS Edge Locations by using a remote dataset:
CREATE TABLE "locations" AS SELECT * FROM 'https://raw.githubusercontent.com/tobilg/aws-edge-locations/main/data/aws-edge-locations.parquet';
Then, you can ask your questions after a specific comment string like below:
--ai your natural language question
To execute the prompt, you have two options:
  • Press ALT + g to generate the SQL
  • Press ALT + r to run the generated SQL directly
So if you created a table named "locations" beforehand, that has a column named "country", the following would generate an appropriate SQL:
The generated SQL is automatically inserted below the closest prompt comment string. In case you have multiple comment strings in the current SQL Workbench tab, the one closest to the actual cursor position is used.
IMPORTANT
You can also ask questions regarding about remote files (Parquet, CSV), but don't expect the answer quality to be very good, because the schema will be unknown to the model.
The best practice would be to create a table first, and then ask questions about the data in that table.

Explore an example dataset with AI

AWS publishes its Service Authorization Reference documentation, and there's a Github repository that transforms the published data automatically to Parquet, CSV, JSON and DuckDB database formats every night at 4AM UTC.
You first need to run the below statements to create a database structure:
CREATE TABLE services (
  service_id INTEGER PRIMARY KEY,
  "name" VARCHAR,
  prefix VARCHAR,
  reference_url VARCHAR
);

CREATE TABLE actions (
  action_id INTEGER PRIMARY KEY,
  service_id INTEGER,
  "name" VARCHAR,
  reference_url VARCHAR,
  permission_only_flag BOOLEAN,
  access_level VARCHAR,
  FOREIGN KEY (service_id) REFERENCES services (service_id)
);

CREATE TABLE condition_keys (
  condition_key_id INTEGER PRIMARY KEY,
  "name" VARCHAR,
  reference_url VARCHAR,
  description VARCHAR,
  "type" VARCHAR
);

CREATE TABLE resource_types (
  resource_type_id INTEGER PRIMARY KEY,
  service_id INTEGER,
  "name" VARCHAR,
  reference_url VARCHAR,
  arn_pattern VARCHAR,
  FOREIGN KEY (service_id) REFERENCES services (service_id)
);

CREATE TABLE resource_types_condition_keys (
  resource_type_condition_key_id INTEGER PRIMARY KEY,
  resource_type_id INTEGER,
  condition_key_id INTEGER,
  FOREIGN KEY (resource_type_id) REFERENCES resource_types (resource_type_id),
  FOREIGN KEY (condition_key_id) REFERENCES condition_keys (condition_key_id)
);

CREATE TABLE actions_resource_types (
  action_resource_type_id BIGINT PRIMARY KEY,
  action_id INTEGER,
  resource_type_id INTEGER,
  required_flag BOOLEAN,
  FOREIGN KEY (action_id) REFERENCES actions (action_id)
);

CREATE TABLE actions_condition_keys (
  action_condition_key_id BIGINT PRIMARY KEY,
  action_resource_type_id BIGINT,
  action_id INTEGER,
  condition_key_id INTEGER,
  FOREIGN KEY (action_id) REFERENCES actions (action_id),
  FOREIGN KEY (condition_key_id) REFERENCES condition_keys (condition_key_id)
);

CREATE TABLE actions_dependant_actions (
  action_dependent_action_id INTEGER PRIMARY KEY,
  action_resource_type_id BIGINT,
  action_id INTEGER,
  dependent_action_id INTEGER,
  FOREIGN KEY (action_id) REFERENCES actions (action_id),
  FOREIGN KEY (action_resource_type_id) REFERENCES actions_resource_types (action_resource_type_id)
);

INSERT INTO services SELECT * FROM 'https://raw.githubusercontent.com/tobilg/aws-iam-data/main/data/parquet/aws_services.parquet';
INSERT INTO resource_types SELECT * FROM 'https://raw.githubusercontent.com/tobilg/aws-iam-data/main/data/parquet/aws_resource_types.parquet';
INSERT INTO condition_keys SELECT * FROM 'https://raw.githubusercontent.com/tobilg/aws-iam-data/main/data/parquet/aws_condition_keys.parquet';
INSERT INTO actions SELECT * FROM 'https://raw.githubusercontent.com/tobilg/aws-iam-data/main/data/parquet/aws_actions.parquet';
INSERT INTO resource_types_condition_keys SELECT * FROM 'https://raw.githubusercontent.com/tobilg/aws-iam-data/main/data/parquet/aws_resource_types_condition_keys.parquet';
INSERT INTO actions_resource_types SELECT * FROM 'https://raw.githubusercontent.com/tobilg/aws-iam-data/main/data/parquet/aws_actions_resource_types.parquet';
INSERT INTO actions_condition_keys SELECT * FROM 'https://raw.githubusercontent.com/tobilg/aws-iam-data/main/data/parquet/aws_actions_condition_keys.parquet';
INSERT INTO actions_dependant_actions SELECT * FROM 'https://raw.githubusercontent.com/tobilg/aws-iam-data/main/data/parquet/aws_actions_dependant_actions.parquet';
You can then explore the data with the DuckDB-NSQL model. For example, you can ask the model to show all services that contain 'S3' in their name:
--ai distinct service names that contain 'S3'
The model will generate an appropriate SQL statement, and execute it:

Other prompt examples

Prompt: Count the action names of services whose name contains 'S3':
--ai count distinct action names for service name contains S3
Result:
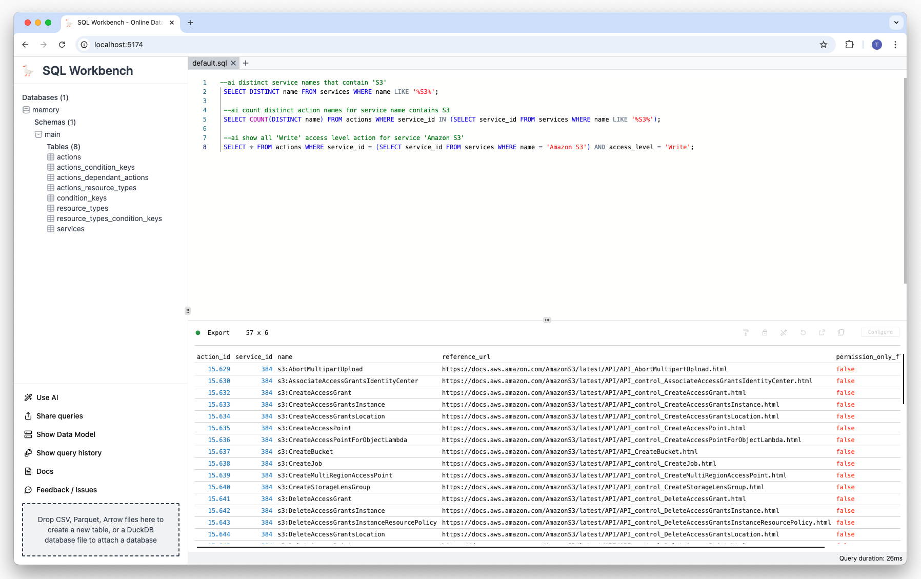
Prompt: Show all 'Write' access level actions for service 'Amazon S3':
--ai show all 'Write' access level action for service 'Amazon S3'
Result:
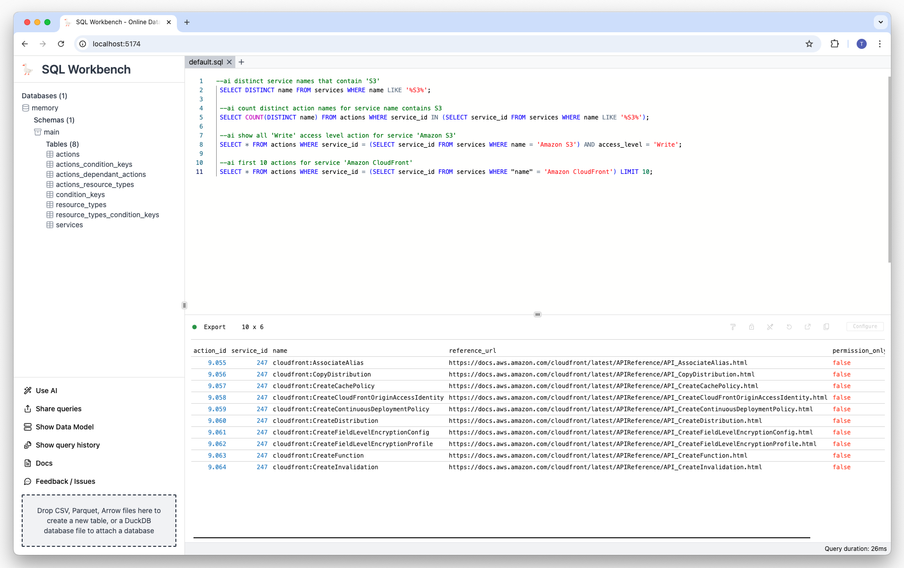
Prompt: Show first 10 actions for service 'Amazon CloudFront':
--ai first 10 actions for service 'Amazon CloudFront'
Result:
Prompt: Show service name with least actions:
--ai service name with least actions
Result:
Prompt: Show service with most resource types:
--ai service name with most resource types
Result:
Prompt: Show the count of actions of service 'Amazon S3':
--ai count actions names of service 'Amazon S3'
Result:
Prompt: Show the top 10 resource types by service:
--ai top 10 resource types by services
Result:

Summary

Using locally running AI tools together with an in-browser SQL Workspace enables a cost-effective and privacy-friendly way to use state of the art AI models without needing to rely on third party services handling your data.

Demo video

There's a demo video on YouTube that showcases the AI features of SQL Workbench.