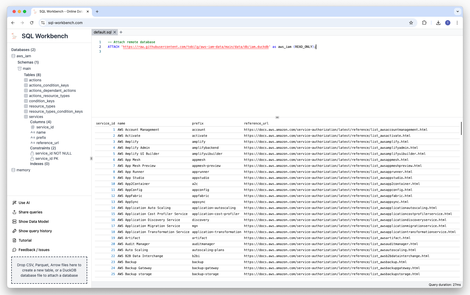
Using the schema browser

Browse tables, columns, constraints, and indexes with right-click context menu actions

The schema browser can be found on the left-hand side. It's automatically updated after each executed query, so that all schema operations can be captured. On table-level, the columns, constraints and indexes are shown:
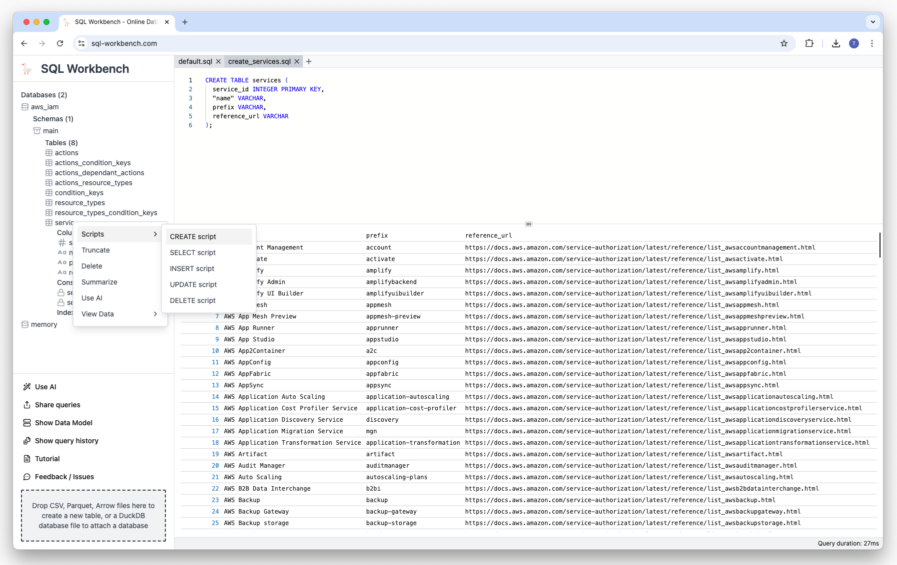
If you right-click on a table name, a context menu is shown that has different options:
  • Generating scripts based on the table definition
  • Truncating, deleting or summarizing the table
  • Viewing table data (all records, first 10 and first 100)
Once clicked, those menu items will create a new tab (see below), and generate and execute the appropriate SQL statements:
Generated create table script
Generated summarize table script
Generated view 10 rows script